
Kontinuierliche, lösungsmittelfreie Elektrodenherstellung mit intelligenter Qualitätssicherung und Prozessüberwachung gekoppelt mit KI
Motivation
Durch den Einsatz von lösungsmittelfreien Herstellungsverfahren kann auf eine zeit- und energieintensive Trocknung der Elektroden verzichtet werden. Weiterhin kann die Produktion durch die Vermeidung eines Einsatzes des giftigen Lösungsmittels NMP, welches insbesondere bei der Kathodenherstellung eingesetzt wird, nachhaltiger gestaltet werden. Die eingesetzten Verfahren sind unabhängig vom verwendeten Aktivmaterial und daher auch für nicht giftige, Co oder Ni freie Elektroden einsetzbar, womit grüne, nachhaltige Zellen hergestellt werden können. Des Weiteren sollen zur Reduktion hoher Ausschussquoten (selbst bei erfahrenen Zellherstellern fallen im normalen Produktionsbetrieb ca. 5% des Elektrodenmaterials als Ausschuss an) die bestehenden und installierten Produktionsprozesse um weitere Prozesssensoren zur Bereitstellung von inline-Informationen ergänzt werden. Dadurch kann während der Produktion korrigierend eingegriffen werden. Die kontinuierlich aufgenommenen Sensor- und Prozessdaten jedes Projektpartners werden wie die elektrochemischen Messergebnisse in einer Datenbank gespeichert. Mit Hilfe der KI sollen sowohl Einzelprozesse als auch komplette Prozessketten optimiert und darüber hinaus auch gesteuert werden. Somit sind deutliche Kosteneinsparungen gegenüber konventionellen Vorgehensweisen möglich.
Projektinhalt
Die Arbeitspakete des Projekts „KontElPro“ umfassen zum einen die kontinuierliche (batchfreie) Herstellung von Elektroden/Elektrolyt durch Extrusion mit nachgeschalteter Düse und Kalander und zum anderen durch das Trockentransfer-Verfahren hergestellte lösungsmittelfreie Elektroden mit geringen Binderanteilen sowie ihre Charakterisierung. Darüber hinaus wird für Extrusion und Trockenbeschichtung ein Sensorkonzept entwickelt und darauf aufbauend ein selbstlernendes Steuerungssystem erarbeitet, realisiert und validiert. Außerdem wird eine no-SQL Datenbank programmiert, die möglichst in Echtzeit Datenströme jedes Prozesssensors speichern kann, so dass diese Daten mit weiteren off-line Analysen und elektrochemischen Ergebnissen korreliert werden können. Die Datenbank ist auch Grundlage für Track und Trace und die Sensitivitätsanalyse von Fertigungsparametern in Bezug auf Zielgrößen mit datengetriebenen KI-Methoden, zuerst im Offline- und danach im Online-Betrieb für Einzel- wie auch für die Gesamtheit der betrachteten Prozesse. Es werden digitale Zwillinge für alle Prozesse erstellt, die für die Optimierung der Prozesse eingesetzt und mit Active Learning kontinuierlich verbessert werden.
Projektziele
Ziel von KontElPro ist es, bestehende, innovative und gut skalierbare Verfahren der lösungsmittelfreien Elektrodenfertigung (Extrusion, Trockentransfer-Verfahren DRYtraec®) mit einer Inline-Prozesskontrolle und einer standortübergreifenden, vernetzten Datenbank zu erweitern. Eine automatisierte Datenauswertung sowie die KI-gestützte Modellierung und Optimierung der Prozesse mit digitalen Zwillingen helfen, die Elektrodenfertigung effizienter zu machen, die Qualität zu verbessern und Ausschuss zu reduzieren. Ziel ist es, durch Verknüpfung von Prozessparametern und Anlagenparametern mit elektrochemischen Ergebnissen und durch Einsatz von KI in Verbindung mit digitalen Zwillingen und anderen Machine-Learning-Methoden die besonders qualitätskritischen Prozessschritte und -parameter zu identifizieren und Quality Gates festzulegen. Mit Hilfe der KI-Modelle werden Prozessparameter vorgeschlagen, welche die Qualität der produzierten Elektroden verbessern. Die Prozessparameter werden im Prozess überwacht und bei Bedarf angepasst. Mit Hilfe von Inline-Sensorik, Inline-Analytik und darauf aufbauenden Methoden, sollen die Prozessparameter überwacht, Gesetzmäßigkeiten erkannt und durch KI-Algorithmen Optimierungen vorgenommen und Erkenntnisse auf andere Materialsysteme übertragen werden. Ein Überblick über das Projekt ist schematisch in Abbildung 1 und Abbildung 2 dargestellt.
Kontakt
Dr.-Ing. Philipp Heugel
Fraunhofer-Gesellschaft
Institut für Chemische Technologie (ICT)
Joseph-von-Fraunhofer-Str. 7, 76327 Pfinztal
Tel.: +49 721 4640 517
E-Mail: philipp.heugel@ict.fraunhofer.de
Projektlaufzeit
01.01.2021-31.03.2024
Themenfeld
Förderkennzeichen
03XP0325A
Technologietransfer
Batterieelektroden für Lithium-Ionen-Batterien werden in der Regel mit Flüssigbeschichtungsverfahren hergestellt. Dabei kommen sogenannte Slurries zum Einsatz, welche Dispersionen aus Aktivmaterialien, Leitadditiven und Bindern in Lösemitteln darstellen. Häufig werden auch organische Lösemittel wie das toxische N-Methyl-2-pyrrolidon (NMP) verwendet. Der mittels Schlitzdüsen hergestellte Nassfilm muss im Anschluss aufwendig getrocknet werden. Organische Lösemittel müssen zudem destillativ zurückgewonnen werden. Für künftige Batteriematerialien wie Nickel-reiche Aktivmaterialien oder sulfidische Festelektrolyte führen Lösemittel gar zur Verringerung der Kapazität bzw. Leitfähigkeit. Daher gibt es einige Forschungsansätze, Elektroden lösemittelfrei herzustellen. Diese Ansätze zielen somit auf verringerte Prozesskosten und Investitionskosten, die Effizienzsteigerung des Verfahrens und ressourcenschonende und ökologische Prozessführung ab.
Genau hier setzt auch das Projekt KontElPro mit dem Trockenbeschichtungsverfahren DRYtraec® an. In kontinuierlicher Prozessführung ist es möglich, aus Pulvergemischen von Aktivmaterial, Ruß und Binder trockene Elektroden herzustellen. Der Binder bildet unter Einwirkung von Scherkräften Fibrillen aus und stabilisiert rein mechanisch die Pulverkomponenten. Durch die Nutzung von Kalandrieranlagen mit unterschiedlicher Walzendrehgeschwindigkeit wird der trockene Elektrodenfilm im Walzenspalt auf die sich schneller rotierende Walzenoberfläche appliziert und abschließend unmittelbar auf die Stromableiterfolie laminiert. Die Bildung eines fragilen freistehenden Films ist nicht erforderlich. Es wird gänzlich auf toxische Lösungsmittel verzichtet und der Platzbedarf der Anlagen sowie die Betriebskosten sind aufgrund nicht benötigter Trocknungsstrecken um ein Vielfaches geringer im Vergleich zum konventionellen Slurry-Prozess. Beschichtungsgeschwindigkeiten mit DRYtraec® von bis zu 10 m/min wurden bereits nachgewiesen.
Der Industriestandard in der Batterieproduktion bezüglich der Prozessoptimierung ist hier weiterhin das Entwerfen eines Design of Experiment. Mit diesem wird der Raum der möglichen Parametereinstellungen im Prozess sowie der verwendeten Materialien durchsucht. Dies geschieht in der Regel, um ein ausgewähltes Ziel zu optimieren wie etwa die Zellkapazität. ML/KI-Methoden werden hier bisher nicht eingesetzt. In Bezug auf die Qualitätskontrolle haben sich ML/KI-Anwendungen bereits etabliert. Nach dem Vorbild der Automotive-Industrie werden jedoch meist bildgebende Verfahren eingesetzt, um fehlerhafte Teile zu identifizieren. Performance/Condition-Monitoring und Predictive Maintenance werden in den letzten Jahren jedoch vermehrt in Betracht gezogen. Auch das Thema Echtzeitoptimierung der Prozesse steht noch ganz am Anfang: In die Regelung einzugreifen, wenn Qualitätsmerkmale sich verändern, ist bisher nur im akademischen Umfeld untersucht und KontElPro ist hier eines der ersten Projekte, welches sich mit diesem Thema als Schwerpunkt befasst.
Diese modernen Verfahren erfordern spezialisierte Softwarelösungen. Aktuell am Markt erhältliche Datenbanksoftwares verwenden in der Regel Rechner mit installierter BTSServer-Software. Alle Messdaten werden dabei auf diesem entsprechenden Server gespeichert. Der Server überträgt Befehle und verwaltet Rohdaten in der Datenbank. Diese Server sind allerdings nur für ein spezielles bzw. herstellerspezifisches Datenformat ausgelegt und unterstützen nur ebendieses. Im Vergleich zu den auf dem Markt erhältlichen Datenbanksoftwares kann die im Projekt KontElPro entwickelte Software sämtliche Messdaten, unabhängig vom eingesetzten Messgerät, in einer zentralen Datenbank speichern. Es wird deshalb nur ein einziger Server benötigt, welcher alle Daten von unterschiedlichen Messgeräten speichert. So müssen z. B. nicht mehrere Datenbanken nach einem File durchsucht werden, dieses dann aufwendig exportiert und konvertiert werden, sondern hier können über Filter und Sortierfunktion direkt auf alle Daten gleichzeitig zugegriffen werden und ebenfalls in der Oberfläche diese Daten direkt für die Weiterverarbeitung (mit beliebiger anderer Software) vorbereitet werden. Hier können ebenfalls direkte Schnittstellen angebunden werden und die Daten können nach externer Auswertung ebenfalls wieder zurückgespeichert werden.
Bei der trockenen Mischung von Kathodengranulaten auf Basis von PTFE als Binder konnten durch die Wahl von geeigneten Parametersätzen in Kneter- und Extrusionsprozessen sehr homogene Mischungen aller festen Bestandteile der Kathodenaktivschicht (Aktivmaterial, Leitruß und Binder) erreicht werden. Dabei wurden vor allem die beiden Parameter Temperatur und Drehzahl variiert. Auch die kontinuierliche Verarbeitung der Granulate in einem Doppelschneckenextruder konnte erfolgreich dargestellt werden. Durch die Variation von Drehzahl und Temperatur konnten auch hier Abhängigkeiten zur Qualität des Kathodengranulats aufgezeigt werden. Zusätzlich ist hier die Qualität allerdings auch stark abhängig von der Schneckenkonfiguration, die nur bedingt im Projekt variiert wurde.
Auf Abbildung 3 ist das Kathodengranulat zu sehen wie es direkt aus dem Extruder, d.h. der kontinuierlichen Mischung erhalten wird. Da komplett ohne Lösungsmittel gearbeitet wird, bildet sich kein zusammenhängendes Gefüge, sondern einzelne Granalien. Diese können analog zu den aus dem Batch Prozess erhaltenen Materialien für die Trockenbeschichtung weiterverwendet werden. Auf Abbildung 4 ist das Kathodengranulat nach der Batch-Mischung innerhalb des Kneters gezeigt. Es ist gut zu erkennen, dass sich aus den vorgelegten Pulvermaterialien durch die Defibrillierung des PTFE eine homogene Masse ergeben hat, die ebenfalls in den Trockenbeschichtungsprozess übergeben werden kann.
Die Kontrolle der Qualität erfolgte durch REM-Aufnahmen der finalen Kathodengranulate. Dabei konnte ein direkter Zusammenhang zwischen der Weiterverarbeitbarkeit und Ratenfähigkeit zu der Morphologie gezeigt werden, der durch den Einsatz von ML-Modellen nachgebildet werden konnte. Entsprechend ist das Ziel, durch das Anlernen eines passenden Modells die Qualität der Mischungen anhand der Prozessparameter vorhersagen zu können und so die aufwendige REM-Analytik im industriellen Prozess zu ersetzen, erreicht worden.
Durch Integration innovativer Inline-Sensorik und der Überführung der in einer Vielzahl von Beschichtungskampagnen gesammelten Daten in die entwickelten Datenbanksoftwares Mind und Collect wurde der Datengrundstein gelegt. Die trockenen Mischungen wurden zunächst in einen dosierfähigen Zustand überführt. Anschließend sind die so erhaltenen trockenen Gemische im Batch-Prozess mit unterschiedlichen Parametermatrizen verarbeitet worden. Die variierten Parameter umfassten die Walzenanstellkraft, den Spalt, die absolute Geschwindigkeit sowie Geschwindigkeitsdifferenz der Walzen und die Temperatur. In Abbildung 5 ist ein Übersichtsbild der Sensorik gezeigt, die im Rahmen des KontElPro-Projektes am IWS-Versuchskalander integriert wurde, um Daten zur Prozessüberwachung und KI zu sammeln. Sofern eine Elektrodenschicht hergestellt werden konnte, erfolgte die Charakterisierung mittels Bestimmung der Schichtdicke, Beladung, Dichte, Adhäsion und des Widerstandes. An ausgewählten Proben wurden zudem Knopfzelltests durchgeführt. Es folgte die Übertragung sämtlicher Daten (sowohl mit Erfolg als auch Misserfolg versehene) in die im Projekt entwickelten Datenbanken und damit die Weiterleitung dieser Daten an die KI. In der elektrochemischen Charakterisierung wurde nach erfolgtem Test die 4C-Rate als Qualitätskriterium herangezogen. Die Daten wurden vom KI-Algorithmus analysiert und es wurden von diesem neue Parametersets und damit Versuche vorgeschlagen, um die 4C-Rate der Kathode zu optimieren. Die bevorzugte Mischung mit durchweg positiver Charakteristik wurde in größerem Maßstab hergestellt, sodass im Trockenbeschichtungsverfahren DRYtraec® kontinuierliche Versuche durchgeführt werden konnten. Die im Rahmen von KontElPro integrierte Sensorik (Drehmoment, Spalt, Kraft, Inline-Schichtdicke) konnte somit umfangreich erprobt sowie erfolgreich validiert werden und hat sich in der Testumgebung bewährt.
Die Datenpakete wurden mit einer eineindeutigen Nomenklatur versehen und dienten zur Weiterentwicklung des KI-Algorithmus, um diesen mit Daten aus dem kontinuierlichen Prozess zu analysieren. Die KI hat, basierend auf den Trainingsdatensätzen, neuartige Parameterkombinationen vorgeschlagen, die durch den menschlichen Experten empirisch nicht angewendet worden wären. Es hat sich gezeigt, dass die 4C-Kapazität mittels DRYtraec® hergestellter LFP-Trockenkathoden durch Parameteranpassung der KI, optimiert werden kann. Die durchgeführten Tests sind in Abbildung 6 gezeigt. Der hellgrüne Bereich zeigt die Zelltests nach der Design of Experiment-Studie. Der dunkelgrüne Bereich hingegen zeigt die Zelltests mit Proben, deren Herstellung auf vorgeschlagene Parameter (auf Basis der Trainingsdaten aus dem hellgrünen Bereich) durch die KI vorgegeben wurden. Verschieden vorgeschlagene Prozessparameter führten zu stabilen laufenden DRYtraec-Knopfzellen mit durchgehend hoher 4C-Kapazität. Ergänzend wurden erfolgreich Elektroden aus Pulverkompositen hergestellt, bei denen zum ursprünglichen Feedstock recyceltes Material (Verschnitt) mit einem Anteil von bis zu 5% beigemischt wurde.
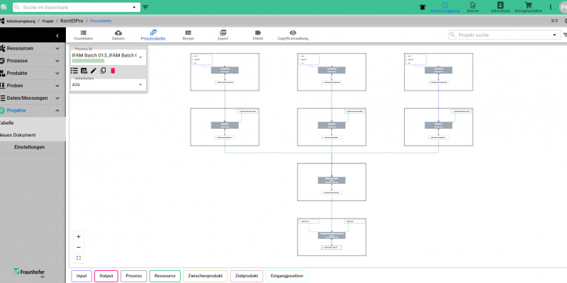
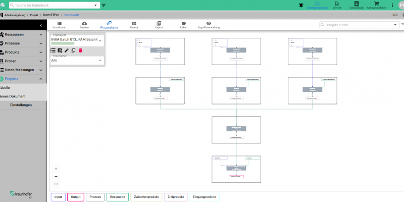
Im Projekt wurde ein Softwaresystem zur automatisierten Verarbeitung von Daten und Informationen entwickelt, die bei der Produktion/Charakterisierung und bei elektrochemischen Messungen der Projektpartner anfallen. Die Daten und Informationen (Batch- und kontinuierlicher Prozess) werden in einer Datenbank gespeichert, aufbereitet, vernetzt und allen Beteiligten Prozessen zurückgespiegelt bzw. zur Verfügung gestellt. Insbesondere für die KI-Entwicklung werden über eine Schnittstelle die strukturierten, aufbereiteten Daten bereitgestellt. Alle Daten im Projekt werden automatisch gesammelt, gespeichert und kategorisiert. So können sämtliche Prozesse in KontElPro logisch abgebildet und mit den jeweiligen Daten und Informationen vernetzt werden. In Abbildung 7 ist eine Teilprozesskette mit Inputs und Outputs (d.h. Eingangsmaterialien, Zwischenprodukte und Endprodukte) dargestellt, wie sie in der Datenbanksoftware Mind angelegt und angezeigt werden kann. Hier lassen sich alle Informationen (Prozess- und Anlagenparameter, Messungen etc.), welche in der Datenbank Collect (siehe Abbildung 8) gespeichert sind, zum jeweiligen Prozessschritt (automatisiert) zuordnen.
Es wurden KI-Modelle als Digitale Zwillinge für alle Einzelprozesse in der Produktionskette erzeugt. Zudem wurden für viele Messwerte, die einen direkteren Einfluss auf die Zielwerte, wie etwa die 4C-Kapazität haben, virtuelle Sensoren erstellt. Für diese virtuellen Sensoren gibt es deutlich mehr Datenpunkte als für die finalen elektrochemischen Messungen, sodass deren Einbeziehung einen direkten Mehrwert für die Abbildung des Gesamtprozesses bringt. In Abbildung 9 ist eine Übersicht der Vorgehensweise bildhaft dargestellt. Sowohl am IFAM wie auch am IWS fallen diverse Messdaten auf allen Teilen des Prozesses an. Diese Daten werden benötigt, zum einen für das inline Performance Monitoring (Inference Module), wie auch um die Einzelmodelle aktuell zu halten mit dem derzeitigen Status der Anlagen (Life Long Learning Module). Hierfür werden die Daten aus den verschiedenen Quellen am ICT in der Datenbank Collect gesammelt und über die Logik, welche in Mind realisiert ist, vereinheitlicht. Dadurch stehen dem ZSW alle Daten des Gesamtprozesses in konsistenter Form zur Verfügung, um die KI-Modelle zu versorgen. Der datengetriebene Digitale Zwilling (Digital Twin, DT, siehe Abbildung 10) besteht aus der Kombination aller DTs der Teilprozesse, sowie diverser Virtueller Sensoren, welche die Vorhersagegenauigkeit der DTs signifikant verbessern. Der finale DT besteht aus 18 Modellen (Neuronale Netze und Symbolic Regression) die so zusammenarbeiten. Dennoch ist der DT mit 4 Updates pro Sekunde weiterhin echtzeitfähig auf einer herkömmlichen CPU. Alle Einzelmodelle werden auf einer gängigen CPU (Intel I7 13700) in wenigen Millisekunden ausgeführt, sodass die Ausführung der Modelle der gesamten Prozesskette in unter 40 ms möglich ist. Bis Projektende wird der Transfer der Modelle, welche auf den Batchprozessen trainiert wurden, auf den kontinuierlichen Prozess realisiert.
Legende
Erstellen und Trainieren von virtuellen Sensoren zur Parameterkontrolle mit Hilfe von Machine Learning-Methoden. Identifikation der relevanten Prozessparameter.
Zentrum für Sonnenenergie- und Wasserstoff-Forschung Baden-Württemberg (ZSW)
Meitnerstr. 1, 70563 Stuttgart
Tel.: +49 711 78 70-303
E-Mail-Adresse: frank.sehnke@zsw-bw.de
Trockene Elektrodenherstellung mittels DRYtraec®: Das Angebot deckt die Wertschöpfungskette von Material- über Prozess- und Anlagentechnik bis hin zum Technologietransfer ab. Dies ist sowohl für LIB, als auch SSB, Li-S und SIB-Systeme möglich.
Fraunhofer-Institut für Werkstoff- und Strahltechnik IWS
Winterbergstr. 28, 01277 Dresden
Tel.: +49 351 83391-3714
E-Mail-Adresse: benjamin.schumm@iws.fraunhofer.de
Zentralisierung sämtlicher Produkt-, Prozess-, und Anlagenparameter in einer übersichtlichen Oberfläche (Prozesskette). Automatisches Sammeln (OPC-UA, manueller Upload, automatischer Datenupload), Speichern, Sortieren, Anzeigen und Auswerten von Prozess- und Produktdaten und elektrochemischer Messungen – alles in einer übersichtlichen Datenbank.
Fraunhofer-Institut für chemische Technologie ICT
Joseph-von-Fraunhofer-Straße 7, D-76327 Pfinztal (Berghausen)
Tel.: +49 721 4640 343
E-Mail-Adresse: jens.tuebke@ict.fraunhofer.de
Projektpartner
Fraunhofer-Gesellschaft
Institut für Chemische Technologie (ICT)
Joseph-von-Fraunhofer-Str. 7, 76327 Pfinztal
Vertreten durch Philipp Heugel
www.ict.fraunhofer.de
Fraunhofer-Gesellschaft
Institut für Werkstoff- und Strahltechnik (IWS)
Winterbergstr. 28, 01277 Dresden
Vertreten durch Dr. rer. nat. Benjamin Schumm
www.iws.fraunhofer.de

Fraunhofer-Gesellschaft
Institut für Fertigungstechnik und Angewandte Materialforschung (IFAM)
Wiener Str. 12, 28359 Bremen
Vertreten durch Dr. Ingo Bardenhagen
www.ifam.fraunhofer.de

Zentrum für Sonnenenergie- und Wasserstoff-Forschung Baden-Württemberg (ZSW)
Simulation und Optimierung (SimOpt)
Meitnerstr. 1, 70563 Stuttgart
Vertreten durch Anton Kaifel
www.zsw-bw.de









